新版可运营级网盘系统网站源码 支持转存和限速下载

新版可运营级网盘系统网站源码 支持转存和限速下载 - 项目资源网
新版可运营级网盘系统网站源码 支持转存和限速下载
此内容为付费资源,请付费后查看
9.9积分
付费资源
已售 15

源码介绍

新运营级限速网盘系统网站源码是一款非常实用的系统,可以帮助您打造一个安全可靠的网盘分享平台。该系统支持用户使用微信扫码登录,上传文件分享链接可自定义,文件可一键保存到我的网盘。此外,该系统还支持微信和支付宝官方接口,易支付接口不强制且可自定义。

需要注意的是,为了保障您的安全,搭建好系统后请尽快在后台里更改密码。如果需要修改登录用户名,您可以进入到数据库 sk_users 里进行修改。

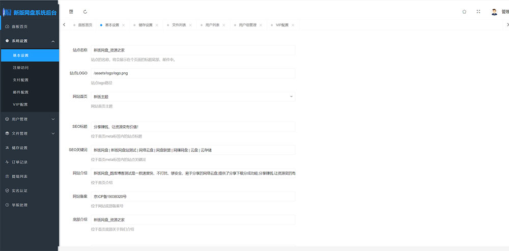
源码截图

新版可运营级网盘系统网站源码 支持转存和限速下载

新版可运营级网盘系统网站源码 支持转存和限速下载

新版可运营级网盘系统网站源码 支持转存和限速下载

alt="新版可运营级网盘系统网站源码

安装环境

  1. Nginx 1.20

  2. PHP 7.1-7.3

  3. MySQL 5.6

phpMyAdmin 5.1

伪静态设置 thinkphp

运行目录设置 public

创建数据库信息

文件 数据库.sql 导入数据库

上传源码到根目录解压

修改 /config/database.php 文件,里面的数据库信息改成自己的。

后台访问

你的域名/admin.php

账号:admin

密码:airymz

下载地址

下载地址下载地址下载地址下载地址

© 版权声明
THE END
喜欢就支持一下吧
点赞442 分享
评论 抢沙发
头像
欢迎您留下宝贵的见解!
提交
头像

昵称

取消
昵称表情代码图片

    暂无评论内容